Automatisieren Sie fehleranfällige und langweilige Arbeitsabläufe.
In jedem Betrieb gibt es viele wiederkehrende Arbeitsabläufe, die mit entsprechenden Automatisierungs-Lösungen zentralisiert und standardisiert werden können, was zu einer schnelleren, effektiveren und weniger fehlerträchtigen Produktion führt. Dabei fällt es oft schwer, bestehende Systeme und Applikationen unterschiedlicher Anbieter miteinander zu verbinden und Arbeitsabläufe dadurch zu automatisieren und damit zu standardisieren.
Oft fehlt es an geeigneten Schnittstellen zwischen zwei oder mehreren an einem Produktionsprozess beteiligten Lösungen, so dass Daten dann „händisch“ übergeben werden müssen und – eigentlich bereits bestehende Informationen – nochmals eingegeben werden müssen. Das ist ineffizient und kostet Zeit und Geld. Mit der richtigen Workflow-/Automatisierungslösung lassen sich MIS-, Auftrags- bzw. Job-Planungs-Systeme, Web-Portale, Datenbanken und Druckvorstufen-Workflowsysteme oder Ausgabe-RIPs miteinander intelligent – wir nennen es „smart“ – verknüpfen.
Produktvorstellung

Der Impressed Workflow Server (IWS) ist das Ergebnis unserer jahrzehntelangen Erfahrung mit Workflows für die Druckvorstufe sowie die logische Weiterentwicklung auf Basis von bewährten Automatisierungs-Technologien.
Mehr erfahren
Mit Enfocus Switch lässt sich eine Vielzahl von typischen Produktionsschritten in Agenturen, Verlagen, Druckvorstufenbetrieben und Druckereien automatisieren und damit standardisieren.
Mehr erfahren
Alle Produkte für die Automatisierung
EasyCatalog
EasyCatalog ist eine vollwertige Database Publishing Lösung und verbindet Ihre Daten aus den unterschiedlichsten Quellen (Datenbanken, Excel, XML… ) mit den Inhalten in einem InDesign-Dokument.
Diese Verbindung ist bidirektional – auf dem Dokument vorgenommene Änderungen können also auch zur Originalquelle der Daten zurückgeschrieben werden.

Adobe InDesign Server
InDesign Server bietet Ihnen eine serverbasierte, performante Version von InDesign als Basis für leistungsfähige Lösungen zur Generierung von Dokumenten.
InDesign Server bietet dieselben präzisen Werkzeuge und erzeugt dieselben hochwertigen Ergebnisse wie die Desktop-Version von InDesign.

MadeToPrint Auto
MadeToPrint Auto ist ein vollautomtisiertes Werkzeug zum Ausgeben und Exportieren von offenen Adobe InDesign- bzw. InCopy-Dokumenten.
Es überwacht eingehende Dateien in Hotfoldern und gibt die Daten gemäß Ihren Voreinstellungen auf angeschlossenen Druckern oder als EPS-, PDF- bzw. PostScript automatisch aus.

MadeToPrint Server
Mit MadeToPrint Server bietet axaio erstmals eine echte Server-Lösung für das Ausgabe-Management an.
Die besondere Qualität des Produkt-Bundles: es kombiniert die Leistungsfähigkeit und Stabilität von InDesign Server mit den durchdachten Funktionen von MadeToPrint – eine Desktop Version von InDesign ist nicht mehr erforderlich.
Weiterhin bietet MadeToPrint Server eine eigene Adobe AIR-basierte grafische Benutzeroberfläche, die beispielsweise die Trennung von Server und Client und damit einen Remote-Betrieb erlaubt.

MadeToTag Automate
Mit MadeToTag Automate wird manueller Aufwand reduziert, wertvolle Zeit eingespart und ein standardisierter, skalierbarer Exportprozess barrierefreier PDFs etabliert – rechtskonform nach PDF/UA-ISO-Standard.
MadeToTag Automate ist eine Erweiterung für Adobe InDesign Server, um große Mengen an InDesign-Daten komplett automatisiert als barrierefreie PDF/UA-Dateien auszugeben.
Die Software ist für den Einsatz in prozessgesteuerten Produktionsumgebungen konzipiert und schafft die Grundlage für einen standardisierten, gesetzeskonformen PDF/UA-Export bei der hochvolumigen Produktion. Es fügt sich nahtlos in bestehende Prozesse und lässt sich flexibel ansteuern.

pdfToolbox Server
Der pdfToolbox Server ist ein Komplettpaket zur automatisierten Verarbeitung von PDF-Dateien.
Es umfasst umfangreiche Funktionen für die Prüfung, die Korrektur und die Montage von Einzelseiten zu Druckbögen sowie für die Farbkonvertierung und -optimierung.

pdfaPilot Server
Mit dem pdfaPilot Server stellt callas software eine serverbasierte Lösung für die Überprüfung und Konvertierung nach PDF/A bereit.

pdfChip
callas pdfChip ist ein leistungsstarkes PDF-Erzeugungsprogramm, das als Eingangsformat HTML verwendet.
Im Gegensatz zu herkömmlichen „HTML-nach PDF-Konvertern“ erweitert es die Eingangsformate (HTML, CSS und JavaScript) so, dass qualitativ hochwertige, farbgetreue, performant druckfähige PDF-Dokumente erzeugt werden

callas License Server
Der callas License Server ermöglicht eine dynamische Möglichkeit der Lizensierung von callas-Produkten, bei der eine lokale Aktivierung der callas Software-Produkte nicht mehr erforderlich ist.
Sie erteilt die Berechtigung zur Verarbeitung von Aufträgen, die auf Prozesseinheiten oder Krediteinheiten basieren. Diese Art der Lizenzierung ist für skalierbare, kapazitätsbasierte Verarbeitungsumgebungen, Umgebungen mit Spitzenzeiten und Umgebungen mit nutzungsabhängiger Kostenstruktur geeignet.

callas License Server (cloud)
Der callas License Server in the Cloud (SaaS) ist eine von callas software gehostete Lösung, bei der Sie auf die von Ihnen erworbenen Prozess- oder Credit-Kapazitäten der jeweiligen callas Applikationen (verfügbar sind pdfToolbox Server/CLI, pdfaPilot Server/CLI, pdfChip XL) zugreifen können.

PitStop Server
PitStop Server ist ein Produkt zur automatisierten Überprüfung und zur Korrektur von PDF-Dateien. Das als eigenständiges Produkt unter Windows oder Mac OS X arbeitende Programm arbeitet mit überwachten Ordnern oder als CLI, denen Prüf- bzw.
Korrekturanweisungen in Form von Profilen bzw. Aktionen hinterlegt werden können. PitStop Server ist das Werkzeug für alle, die größere Mengen von PDF-Dateien vollautomatisiert prüfen und/oder korrigieren wollen.

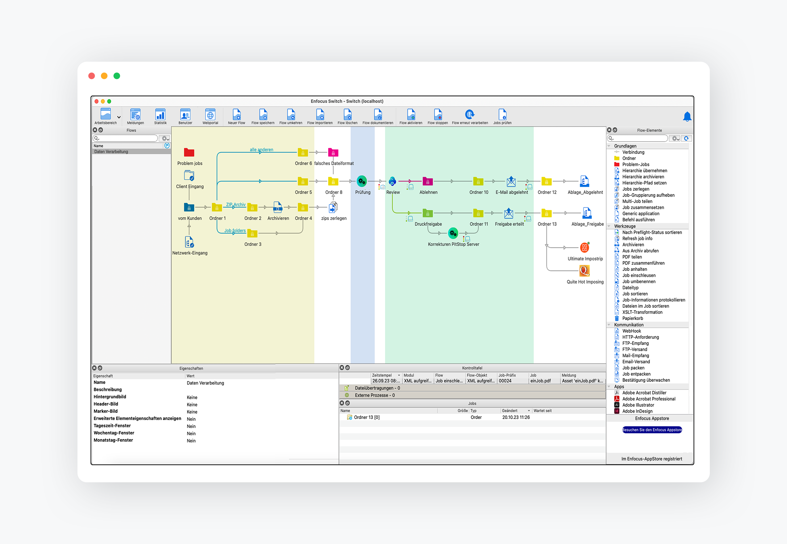
Switch
Enfocus Switch ist eine leistungsfähige und äußerst flexible Lösung für die Automatisierung von Produktions-Arbeitsschritten in Agenturen, Verlagen, Druckvorstufen-Betrieben und Druckereien.
Neben dem Datenempfang und -versand bietet Switch einzigartige Funktionen zum Filtern, Sortieren und Routen von Daten inklusive der Unterstützung von Metadaten. Switch bildet damit das ideale Bindeglied zwischen MIS-, Auftrags- bzw. Job-Planungs-Systemen, Web-Portalen, Datenbanken und Druckvorstufen-Workflowsystemen oder Ausgabe-RIPs.
Dabei automatisiert Switch viele der heute noch manuell ausgeführten Arbeitsschritte und hilft dabei den gesamten Produktionsprozess zu standardisieren und zu beschleunigen und Fehler zu eliminieren.

Enfocus Appstore
Der Enfocus Appstore ist ein Online-Marktplatz, auf dem Enfocus Switch Anwender viele zusätzliche Anwendungen kaufen bzw. mieten können, um Ihre Switch-Flows und damit letztlich Ihren Betrieb erweitern.

PitStop Library Container
PitStop Library Container ist eine Cloud-fähige PDF-Preflight- und Korrekturlösung, die im Kern Enfocus´ PitStop-Technologie nutzt.
Sie macht die bewährte PitStop Library über eine REST-API zugänglich, wodurch die Integration mit web2print, Job Onboarding, MIS, ERP oder jeder anderen Endbenutzer- oder OEM-Lösung, sei es B2B oder B2C, einfach, kostengünstig und zukunftsorientiert ist.
PitStop Library Container wird als Docker-Container geliefert und unterstützt macOS, Windows und Linux. Er funktioniert auf jeder Plattform Ihrer Wahl, sei es Ihre private Cloud oder ein kommerziell verfügbarer Cloud-Service wie AWS, Microsoft Azure oder Google Cloud.

Enfocus Review
Review wurde entwickelt, um die Überprüfungszyklen und Freigabeprozesse für Druckworkflows zu vereinfachen. Die Einrichtung und Verwaltung von Review gestaltet sich denkbar einfach.
Darüber hinaus ist die Software mit ihrer nutzenorientierten und kostengünstigen Preisgestaltung – ganz ohne Hosting-Kosten – so konzipiert, dass sie nicht nur sehr leistungsstark, sondern auch sehr einfach in der Anwendung ist.
Review ermöglicht eine äußerst schnelle und präzise PDF-Anzeige im Browser. Etwaige Schwierigkeiten im Zusammenhang mit Viewer-Einstellungen, Überdruck und Farbräumen, die häufig zu ungenau gerenderten PDFs führen, sind dank Review passé, sodass eine klare, zuverlässige und erstaunlich schnelle Kommunikation zwischen den Kunden und den Druckereien gewährleistet ist.

Switch Scripte
Enfocus Switch bietet eine äußerst leistungsfähige Script-Unterstützung an. Die Script-Funktionen in Switch erlauben die Implementierung weiterer Funktionen oder die Anbindung anderer Software von Drittherstellern, die standardmäßig nicht direkt (z.B. über einen Konfigurator) unterstützt werden.
Switch bietet dabei neben der plattformübergreifenden Scriptsprache Javascript auch VisualBasic Scripting und AppleScript an. Über die Script-Funktionen können Systemintegratoren auch eigene Werkzeuge für die Verwendung in Switch erzeugen.

InDesign Connect
Mit Hilfe von InDesign Connect kann der InDesign Anwender über einen eigenen InDesign Menübefehl das aktuelle Dokument inklusive umfangreicher Metadaten für die weitere Workflowsteuerung an Enfocus Switch (oder andere geeignete, XML-fähige Worflowsysteme) übergeben.

Impressed Workflow Server
Der Impressed Workflow Server ist eine automatisiert arbeitende PDF-Workflow-Lösung für Druckereien mit einer zentralen, Datenbank-gestützten Jobverwaltung und einer Browser-basierten Jobsteuerung.
Die Bedienoberfläche des IWS ermöglicht eine Übersicht über die aktuellen in der Produktion befindlichen Dateien und kann deren weiteren Verlauf steuern. IWS automatisiert und standardisiert somit die Produktion!

sPrint One
sPrint One berechnet einen kompletten und kostenoptimierten Live-Druckplan – inklusive Bogenoptimierung und Sammelformen – aus Ihren druckfertigen Aufträgen.
sPrint One übernimmt dabei Disposition und Bogenmontage in einem, indem es sowohl alle Termine als auch die verfügbaren Maschinenkapazitäten berücksichtigt.
In Sekundenschnelle berechnet es selbst für große und komplexe Auftragspools, wann welche Jobs auf welcher Maschine wie gedruckt werden sollen, sodass die Termine eingehalten und die Gesamtkosten minimiert werden.

Ultimate Bindery
Ultimate Bindery® ist eine eigenständige Softwarelösung, die entwickelt wurde, um die Lücke zwischen Druckvorstufe und Weiterverarbeitung zu schließen.
Ultimate Bindery® kann jeden ausgeschossenen JDF-Auftrag übernehmen und ihn mit allen notwendigen Parametern versehen, die für die automatische Einrichtung Ihrer Endverarbeitungsgeräte wie Klebebinder, Sammelhefter, Schneidemaschine, Schneidevorrichtung, 3-Messer-Schneider usw. erforderlich sind.
Es ermöglicht die Produktion von Produkten mit variabler Länge in unterschiedlichen Mengen ohne zeitaufwändiges und fehlerträchtiges manuelles Einrichten.
Wenn Ihr Unternehmen auf Kleinauflagen, Web-to-Print, Hybriddruck, variablen Datendruck, On-Demand-Bücher oder Transaktionsdruck setzt, vervollständigen Sie Ihren Workflow mit dieser Schlüsselkomponente für eine erstklassige Automatisierung der Endverarbeitung.